Seth Jenkins, Project Zero
This blog post details an exploit for CVE-2022-42703 (P0 issue 2351 - Fixed 5 September 2022), a bug Jann Horn found in the Linux kernel's memory management (MM) subsystem that leads to a use-after-free on struct anon_vma. As the bug is very complex (I certainly struggle to understand it!), a future blog post will describe the bug in full. For the time being, the issue tracker entry, this LWN article explaining what an anon_vma is and the commit that introduced the bug are great resources in order to gain additional context.
Setting the scene
Successfully triggering the underlying vulnerability causes folio->mapping to point to a freed anon_vma object. Calling madvise(..., MADV_PAGEOUT)can then be used to repeatedly trigger accesses to the freed anon_vma in folio_lock_anon_vma_read():
struct anon_vma *folio_lock_anon_vma_read(struct folio *folio,
struct rmap_walk_control *rwc)
{
struct anon_vma *anon_vma = NULL;
struct anon_vma *root_anon_vma;
unsigned long anon_mapping;
rcu_read_lock();
anon_mapping = (unsigned long)READ_ONCE(folio->mapping);
if ((anon_mapping & PAGE_MAPPING_FLAGS) != PAGE_MAPPING_ANON)
goto out;
if (!folio_mapped(folio))
goto out;
// anon_vma is dangling pointer
anon_vma = (struct anon_vma *) (anon_mapping - PAGE_MAPPING_ANON);
// root_anon_vma is read from dangling pointer
root_anon_vma = READ_ONCE(anon_vma->root);
if (down_read_trylock(&root_anon_vma->rwsem)) {
[...]
if (!folio_mapped(folio)) { // false
[...]
}
goto out;
}
if (rwc && rwc->try_lock) { // true
anon_vma = NULL;
rwc->contended = true;
goto out;
}
[...]
out:
rcu_read_unlock();
return anon_vma; // return dangling pointer
}
One potential exploit technique is to let the function return the dangling anon_vma pointer and try to make the subsequent operations do something useful. Instead, we chose to use the down_read_trylock() call within the function to corrupt memory at a chosen address, which we can do if we can control the root_anon_vma pointer that is read from the freed anon_vma.
Controlling the root_anon_vma pointer means reclaiming the freed anon_vma with attacker-controlled memory. struct anon_vma structures are allocated from their own kmalloc cache, which means we cannot simply free one and reclaim it with a different object. Instead we cause the associated anon_vma slab page to be returned back to the kernel page allocator by following a very similar strategy to the one documented here. By freeing all the anon_vma objects on a slab page, then flushing the percpu slab page partial freelist, we can cause the virtual memory previously associated with the anon_vma to be returned back to the page allocator. We then spray pipe buffers in order to reclaim the freed anon_vma with attacker controlled memory.
At this point, we’ve discussed how to turn our use-after-free into a down_read_trylock() call on an attacker-controlled pointer. The implementation of down_read_trylock() is as follows:
struct rw_semaphore {
atomic_long_t count;
atomic_long_t owner;
struct optimistic_spin_queue osq; /* spinner MCS lock */
raw_spinlock_t wait_lock;
struct list_head wait_list;
};
...
static inline int __down_read_trylock(struct rw_semaphore *sem)
{
long tmp;
DEBUG_RWSEMS_WARN_ON(sem->magic != sem, sem);
tmp = atomic_long_read(&sem->count);
while (!(tmp & RWSEM_READ_FAILED_MASK)) {
if (atomic_long_try_cmpxchg_acquire(&sem->count, &tmp,
tmp + RWSEM_READER_BIAS)) {
rwsem_set_reader_owned(sem);
return 1;
}
}
return 0;
}
It was helpful to emulate the down_read_trylock() in unicorn to determine how it behaves when given different sem->count values. Assuming this code is operating on inert and unchanging memory, it will increment sem->count by 0x100 if the 3 least significant bits and the most significant bit are all unset. That means it is difficult to modify a kernel pointer and we cannot modify any non 8-byte aligned values (as they’ll have one or more of the bottom three bits set). Additionally, this semaphore is later unlocked, causing whatever write we perform to be reverted in the imminent future. Furthermore, at this point we don’t have an established strategy for determining the KASLR slide nor figuring out the addresses of any objects we might want to overwrite with our newfound primitive. It turns out that regardless of any randomization the kernel presently has in place, there’s a straightforward strategy for exploiting this bug even given such a constrained arbitrary write.
Stack corruption…
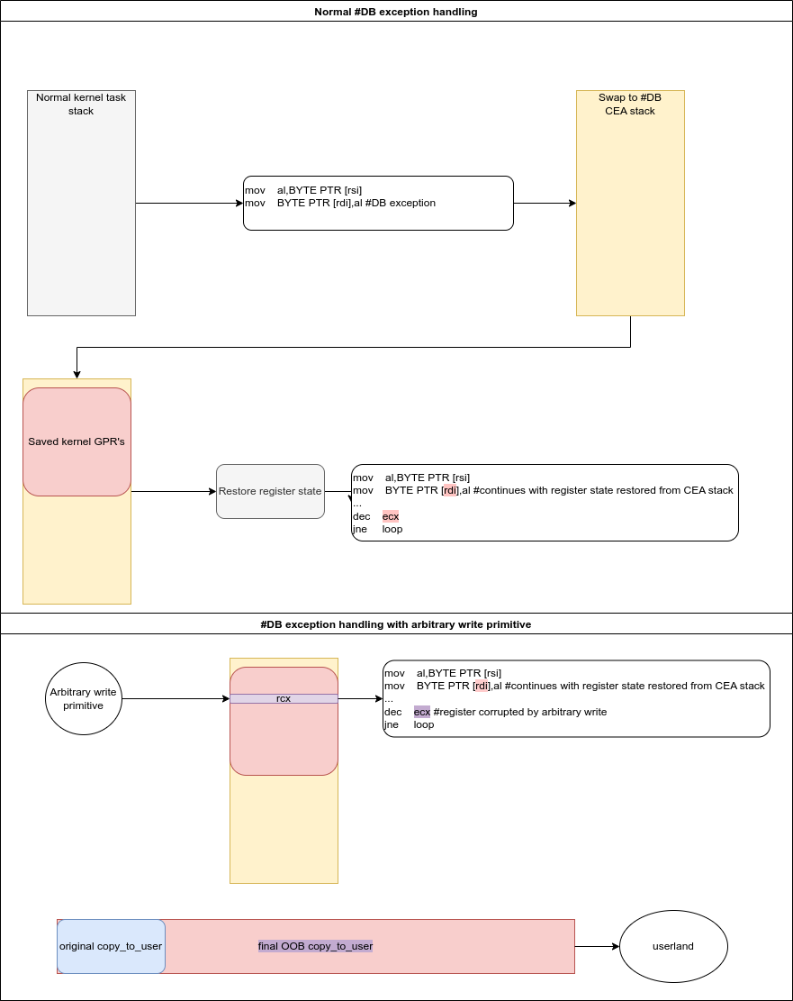
On x86-64 Linux, when the CPU performs certain interrupts and exceptions, it will swap to a respective stack that is mapped to a static and non-randomized virtual address, with a different stack for the different exception types. A brief documentation of those stacks and their parent structure, the cpu_entry_area, can be found here. These stacks are most often used on entry into the kernel from userland, but they’re used for exceptions that happen in kernel mode as well. We’ve recently seen KCTF entries where attackers take advantage of the non-randomized cpu_entry_area stacks in order to access data at a known virtual address in kernel accessible memory even in the presence of SMAP and KASLR. You could also use these stacks to forge attacker-controlled data at a known kernel virtual address. This works because the attacker task’s general purpose register contents are pushed directly onto this stack when the switch from userland to kernel mode occurs due to one of these exceptions. This also occurs when the kernel itself generates an Interrupt Stack Table exception and swaps to an exception stack - except in that case, kernel GPR’s are pushed instead. These pushed registers are later used to restore kernel state once the exception is handled. In the case of a userland triggered exception, register contents are restored from the task stack.
One example of an IST exception is a DB exception which can be triggered by an attacker via a hardware breakpoint, the associated registers of which are described here. Hardware breakpoints can be triggered by a variety of different memory access types, namely reads, writes, and instruction fetches. These hardware breakpoints can be set using ptrace(2), and are preserved during kernel mode execution in a task context such as during a syscall. That means that it’s possible for an attacker-set hardware breakpoint to be triggered in kernel mode, e.g. during a copy_to/from_user call. The resulting exception will save and restore the kernel context via the aforementioned non-randomized exception stack, and that kernel context is an exceptionally good target for our arbitrary write primitive.
Any of the registers that copy_to/from_user is actively using at the time it handles the hardware breakpoint are corruptible by using our arbitrary-write primitive to overwrite their saved values on the exception stack. In this case, the size of the copy_user call is the intuitive target. The size value is consistently stored in the rcx register, which will be saved at the same virtual address every time the hardware breakpoint is hit. After corrupting this saved register with our arbitrary write primitive, the kernel will restore rcx from the exception stack once it returns back to copy_to/from_user. Since rcx defines the number of bytes copy_user should copy, this corruption will cause the kernel to illicitly copy too many bytes between userland and the kernel.
…begets stack corruption
The attack strategy starts as follows:
Fork a process Y from process X.
Process X ptraces process Y, then sets a hardware breakpoint at a known virtual address [addr] in process Y.
Process Y makes a large number of calls to uname(2), which calls copy_to_user from a kernel stack buffer to [addr]. This causes the kernel to constantly trigger the hardware watchpoint and enter the DB exception handler, using the DB exception stack to save and restore copy_to_user state
Simultaneously make many arbitrary writes at the known location of the DB exception stack’s saved rcx value, which is Process Y’s copy_to_user’s saved length.
The DB exception stack is used rarely, so it’s unlikely that we corrupt any unexpected kernel state via a spurious DB exception while spamming our arbitrary write primitive. The technique is also racy, but missing the race simply means corrupting stale stack-data. In that case, we simply try again. In my experience, it rarely takes more than a few seconds to win the race successfully.
Upon successful corruption of the length value, the kernel will copy much of the current task’s stack back to userland, including the task-local stack cookie and return addresses. We can subsequently invert our technique and attack a copy_from_user call instead. Instead of copying too many bytes from the kernel task stack to userland, we elicit the kernel to copy too many bytes from userland to the kernel task stack! Again we use a syscall, prctl(2), that performs a copy_from_user call to a kernel stack buffer. Now by corrupting the length value, we generate a stack buffer overflow condition in this function where none previously existed. Since we’ve already leaked the stack cookie and the KASLR slide, it is trivially easy to bypass both mitigations and overwrite the return address.
Completing a ROP chain for the kernel is left as an exercise to the reader.
Fetching the KASLR slide with prefetch
Upon reporting this bug to the Linux kernel security team, our suggestion was to start randomizing the location of the percpu cpu_entry_area (CEA), and consequently the associated exception and syscall entry stacks. This is an effective mitigation against remote attackers but is insufficient to prevent a local attacker from taking advantage. 6 years ago, Daniel Gruss et al. discovered a new more reliable technique for exploiting the TLB timing side channel in x86 CPU’s. Their results demonstrated that prefetch instructions executed in user mode retired at statistically significant different latencies depending on whether the requested virtual address to be prefetched was mapped vs unmapped, even if that virtual address was only mapped in kernel mode. kPTI was helpful in mitigating this side channel, however, most modern CPUs now have innate protection for Meltdown, which kPTI was specifically designed to address, and thusly kPTI (which has significant performance implications) is disabled on modern microarchitectures. That decision means it is once again possible to take advantage of the prefetch side channel to defeat not only KASLR, but also the CPU entry area randomization mitigation, preserving the viability of the CEA stack corruption exploit technique against modern X86 CPUs.
There are surprisingly few fast and reliable examples of this prefetch KASLR bypass technique available in the open source realm, so I made the decision to write one.
Implementation
The meat of implementing this technique effectively is in serially reading the processor’s time stamp counter before and after performing a prefetch. Daniel Gruss helpfully provided highly effective and open source code for doing just that. The only edit I made (as suggested by Jann Horn) was to swap to using lfence instead of cpuid as the serializing instruction, as cpuid is emulated in VM environments. It also became apparent in practice that there was no need to perform any cache-flushing routines in order to witness the side-channel effect. It is simply enough to time every prefetch attempt.
Generating prefetch timings for all 512 possible KASLR slots yields quite a bit of fuzzy data in need of analyzing. To minimize noise, multiple samples of each tested address are taken, and the minimum value from that set of samples is used in the results as the representative value for an address. On the Tiger Lake CPU this test was primarily performed on, no more than 16 samples per slot were needed to generate exceptionally reliable results. Low-resolution minimum prefetch time slot identification narrows down the area to search in while avoiding false positives for the higher resolution edge-detection code which finds the precise address at which prefetch dramatically drops in run-time. The result of this effort is a PoC which can correctly identify the KASLR slide on my local machine with 99.999% accuracy (95% accuracy in a VM) while running faster than it takes to grep through kallsyms for the kernel base address:
This prefetch code does indeed work to find the locations of the randomized CEA regions in Peter Ziljstra’s proposed patch. However, the journey to that point results in code that demonstrates another deeply significant issue - KASLR is comprehensively compromised on x86 against local attackers, and has been for the past several years, and will be for the indefinite future. There are presently no plans in place to resolve the myriad microarchitectural issues that lead to side channels like this one. Future work is needed in this area in order to preserve the integrity of KASLR, or alternatively, it is probably time to accept that KASLR is no longer an effective mitigation against local attackers and to develop defensive code and mitigations that accept its limitations.
Conclusion
This exploit demonstrates a highly reliable and agnostic technique that can allow a broad spectrum of uncontrolled arbitrary write primitives to achieve kernel code execution on x86 platforms. While it is possible to mitigate this exploit technique from a remote context, an attacker in a local context can utilize known microarchitectural side-channels to defeat the current mitigations. Additional work in this area might be valuable to continue to make exploitation more difficult, such as performing in-stack randomization so that the stack offset of the saved state changes on every taken IST exception. For now however, this remains a viable and powerful exploit strategy on x86 Linux.


